Перспективы развития систем электроснабжения ЦОД для ИИ-технологий
Широкое использование ИИ-технологий заставляет менять системы электроснабжения ЦОДов. Масштабирование существующих решений упирается в ряд ограничений, преодолеть которые можно внедрением инноваций, в том числе переходом к архитектуре с высоким напряжением постоянного тока.
Развитие искусственного интеллекта кардинально меняет требования к инфраструктуре центров обработки данных. Если раньше системы электроснабжения проектировались для ИТ-оборудования со средней мощностью 5–15 кВт на стойку, то стойки, в которых размещается оборудование для современных ИИ-систем, потребляют уже 150 кВт и более, а в перспективе — до 1 МВт. Это создает серьезные вызовы для традиционных решений в области электроснабжения.
Анализ текущей ситуации
Традиционные системы электроснабжения ЦОД построены на проверенных решениях:
-
внешнее электроснабжение по взаиморезервируемым линиям переменного тока среднего напряжения (10 кВ), с последующим понижением до 230/400 В;
-
гарантированное электроснабжение с помощью дизель генераторных установок (ДГУ);
-
бесперебойное питание через ИБП двойного преобразования, где входной переменный ток сначала конвертируется в постоянный, а затем обратно в переменный;
-
распределение питания внутри ИТ шкафа через стандартные блоки распределения питания (БРП) с разъёмами С13 и С19.

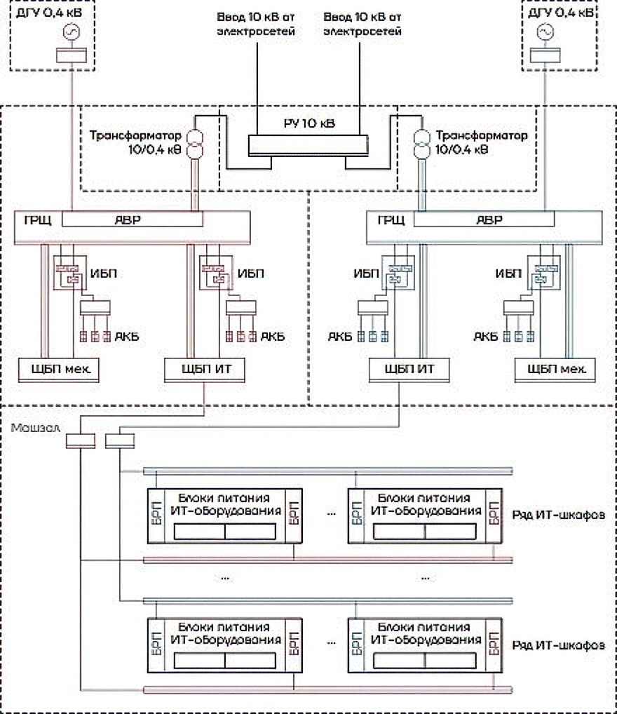
Рис1. Системы электроснабжения классического ЦОД
Такая архитектура хорошо отработана и широко представлена на рынке. Однако она не рассчитана на экстремальные нагрузки ИИ-систем. Развитие искусственного интеллекта меняет архитектуру электроснабжения ЦОД. Это связано с тем, что мощность ИТ-оборудования на одну стойку достигает 150 и более кВт. Блоки питания мощных графических процессоров в таких стойках получают на входе напряжение 50 вольт постоянного тока, которое обеспечивается при помощи устанавливаемых в стойку силовых выпрямительных модулей (power shelfs) и распределительной шины постоянного тока напряжением 50 вольт.
Вызовы, связанные с ростом энергопотребления ИИ
Ключевая проблема электроснабжения ЦОД для ИИ-технологий на данный момент — экспоненциальный рост энергопотребления вычислительных систем. Стремление к повышению производительности заставляет объединять тысячи графических процессоров в единую систему, что приводит к большому количеству ограничений, среди которых:
-
Пространственные ограничения. При мощности более 200 кВт на стойку силовые выпрямительные модули (power shelfs) занимают слишком много места, оставляя мало пространства для вычислительных ресурсов.
-
Перегрузка медью. Распределение питания на напряжении 50 В постоянного тока требует массивных медных шин. Огромный ток вызывает высокие резистивные потери.
-
Неэффективные преобразования. Многократное преобразование переменного тока в постоянный снижает общую энергоэффективность и увеличивает количество потенциальных точек отказа.
-
Нестабильность нагрузки. В отличие от традиционных ЦОД, ИИ-системы работают синхронно: тысячи графических процессоров выполняют интенсивные вычисления практически одновременно. Это создаёт резкие колебания нагрузки — от «холостого хода» до 100 % загрузки за миллисекунды.
Эти факторы делают традиционные системы распределения питания на 50 В постоянного тока физически и экономически нецелесообразными для мегаваттных стоек.
Новые подходы к архитектуре электроснабжения
Для решения этих проблем экспертное сообщество сегодня предлагает двухэтапный подход.
- Переход на напряжение 800 В постоянного тока позволит:
- сократить потребление меди и снизить затраты: проводник того же сечения при 800 В передаёт больше энергии;
- повысить эффективность за счёт исключения избыточных преобразований тока, что также снижает тепловыделение;
- упростить архитектуру и повысить надёжность системы, уменьшив количество потенциальных точек отказа.
- Создание интегрированной многоуровневой системы хранения энергии, в состав которой входят:
- аккумуляторы кратковременного действия (мощные конденсаторы и суперконденсаторы), сглаживающие высокочастотные скачки напряжения;
- аккумуляторы длительного действия (аккумуляторные батареи) для управления более медленными, но масштабными изменениями мощности и обеспечения работы при кратковременных отключениях внешней сети.

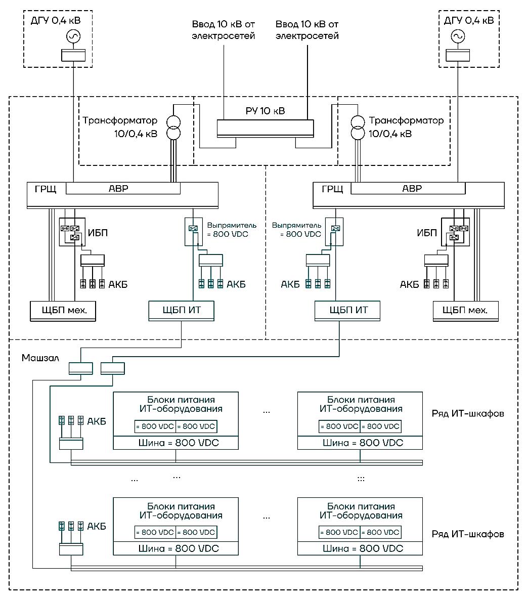
Рис2. Системы электроснабжения ЦОД для ИИ
Таким образом, новая архитектура на основе 800 В постоянного тока и интегрированных систем хранения энергии не только позволит масштабировать мощность до 1 МВт на стойку и более, но и повысить энергоэффективность и надёжность ЦОД, а также снизить затраты на материалы и обслуживание.
Перспективы и долгосрочные цели
Развитие ИИ‑технологий ставит перед отраслью серьёзный вызов: существующие системы электроснабжения ЦОД, оптимизированные для умеренных нагрузок, больше не справляются с растущими требованиями. Резкие колебания энергопотребления и необходимость поддерживать мегаваттные вычислительные стойки требуют принципиально новых решений.
Ответом становится постепенный переход к архитектуре электроснабжения с использованием постоянного тока более высокого напряжения. Уже сейчас компания NVIDIA разрабатывает вычислительную систему Kyber, специально адаптированную для работы с напряжением 800 В постоянного тока. Внедрение такой архитектуры позволит существенно повысить энергоэффективность за счёт сокращения избыточных преобразований тока, снизить затраты на материалы благодаря уменьшению сечения проводников, упростить конструкцию системы и повысить её надёжность, а также обеспечить масштабируемость — вплоть до 1 МВт на стойку и более.
В долгосрочной перспективе планы идут ещё дальше: ожидается, что наиболее перспективным является переход к системе с напряжением 1500 В постоянного тока. Это откроет новые возможности для роста вычислительной мощности и оптимизации энергопотребления в центрах обработки данных, позволяя эффективнее решать задачи, стоящие перед современными ИИ‑системами.
Успех трансформации отрасли зависит от слаженной работы всех её участников. Важнейшую роль здесь играет стандартизация — например, усилия Open Compute Project (OCP) по разработке открытых стандартов обеспечивают совместимость компонентов, ускоряют внедрение инноваций и снижают затраты для всей экосистемы. Не менее значимо и активное сотрудничество между ключевыми игроками рынка: так, NVIDIA выстраивает партнёрские отношения с широким кругом компаний — от поставщиков кремниевых компонентов (Analog Devices, Infineon Technologies, Texas Instruments и других) до производителей компонентов энергосистемы (Delta, Flex, LITEON) и разработчиков систем электропитания для ЦОД (ABB, Eaton, Schneider Electric).
В ближайшие годы модернизация систем электроснабжения станет не просто технической задачей, а ключевым фактором развития инфраструктуры для ИИ‑систем. Поэтапный переход от традиционных решений к архитектуре с высоким напряжением постоянного тока не только решит текущие проблемы энергопотребления, но и заложит прочный фундамент для дальнейшего роста производительности и масштабирования ИИ‑технологий в будущем.
Источник: iksmedia.ru